Polyspace Bug Finder identifies run-time errors, concurrency issues, security vulnerabilities, and other defects in C and C++ embedded software. Using static analysis, including semantic analysis, Polyspace Bug Finder analyzes software control flow, data flow, and interprocedural behavior. By highlighting defects as soon as they are detected, it lets you triage and fix bugs early in the development process.
Polyspace Bug Finder checks compliance with coding rule standards such as MISRA C®, MISRA C++, AUTOSAR C++14, CERT® C, CERT C++, and custom naming conventions. It generates reports consisting of bugs found, code-rule violations, and code quality metrics, including cyclomatic complexity.
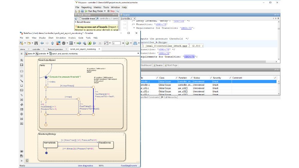
For automatically generated code, Polyspace results can be traced back to Simulink models and dSPACE® TargetLink® blocks.
Support for industry standards is available through IEC Certification Kit (for ISO 26262 and IEC 61508) and DO Qualification Kit (for DO-178).
Identify Software Bugs and Vulnerabilities
Find many different categories of bugs such as security vulnernabilities, concurrency, and numerical defects. Configure analysis for any compiler, target processor, and RTOS environment.
Coding Standards Compliance
Enforce embedded software coding standards such as MISRA C and MISRA C++, AUTOSAR C++14, JSF++, and custom naming conventions.
Static Application Security Testing
Secure your application by detecting security vulnerabilities and issues. Comply with security coding standards and guidelines such as CERT C/C++, CWE, ISO 17961, and MISRA C:2012 Amendment 1.
Certification Support
Create artifacts needed to complete the certification process for industry safety and security standards, such as IEC 61508, ISO 26262, ISO/SAE 21434 or DO-178C, up to the highest functional safety or security levels.
Monitor Software Quality
Generate code metrics to measure and improve the quality of the source code. Compare analysis results against quality thresholds.
Interactive Analysis on Desktop
Run analysis and review findings on your desktop computer. Identify root causes of complex bugs with debugger-like views, event traces, and call graphs. Resolve findings and generate reports.
Product Resources:
“With Polyspace, we can ensure software security and quality by identifying and fixing critical run-time errors before every code merge.”
Johannes Foufas, Volvo Cars