System Composer enables the specification and analysis of architectures for model-based systems engineering and software architecture modeling. With System Composer, you allocate requirements while refining an architecture model that can then be designed and simulated in Simulink.
Architecture models consisting of components and interfaces can be authored directly, imported from other tools, or populated from the architectural elements of Simulink designs. You can describe your system using multiple architecture models and establish direct relationships between them via model-to-model allocations. Behaviors can be captured and simulated in sequence diagrams, state charts, or Simulink models. You can define and simulate the execution order of component functions and generate code from your software and AUTOSAR architecture models (with Simulink and Embedded Coder, including AUTOSAR Blockset for AUTOSAR workflows).
To investigate specific design or analysis concerns, you can create custom live views of the model. Architecture models can be used to analyze requirements, capture properties via stereotyping, perform trade studies, and produce specifications and interface control documents (ICDs).
Architecture Authoring
Create and elaborate specifications of architectures, compositions, and interfaces for model-based systems engineering and software.
Requirements Allocation and Traceability
Associate architecture model elements with requirements. Iteratively decompose architectures while deriving additional requirements to create specifications.
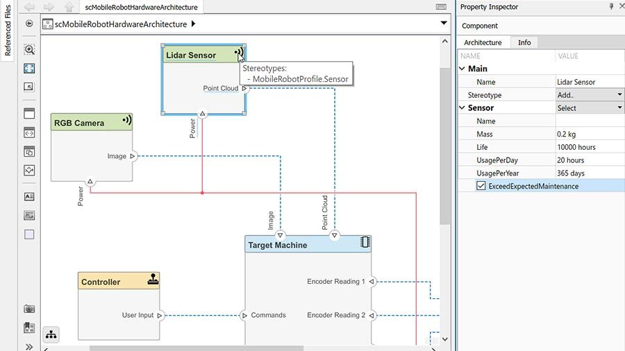
Profiles and Analysis
Add custom properties to architectural elements to extend your architecture with domain-specific design data and apply MATLAB analytics to perform trade studies.
Live Model Views
Produce model views for specific design or analysis concerns and easily visualize them using different diagram types.
Architectural Allocation
Establish directed relationships between elements of two architecture models representing different aspects of the system such as functional, software, or physical architectures.
Behavioral Modeling
Describe component and system-level behavior using various formalisms such as block diagrams, state charts, and sequence diagrams.
Software/AUTOSAR Architectures
Define the execution order of functions, simulate the design at the architecture level, and generate and deploy code to your embedded system.
Simulink Integration
Implement your architectural components in Simulink with consistent interfaces and traceability throughout Model-Based Design.
Architecture Import and Export
Import an architectural model or ARXML (AUTOSAR XML) that was created in a third-party database or architecture modeling tool, edit it, and export it back with changes.
Product Resources:
Get a Free Trial
30 days of exploration at your fingertips.
Ready to Buy?
Get pricing information and explore related products.
Are You a Student?
Your school may already provide access to MATLAB, Simulink, and add-on products through a campus-wide license.