AUTOSAR Blockset provides apps and blocks for developing AUTOSAR Classic and Adaptive software using Simulink models. You can design and map Simulink models to software components using the AUTOSAR Component Designer app. Alternatively, the blockset lets you generate new Simulink models for AUTOSAR by importing software component and composition descriptions from AUTOSAR XML (ARXML) files.
AUTOSAR Blockset provides blocks and constructs for AUTOSAR library routines and Basic Software (BSW) services, including NVRAM and Diagnostics. By simulating the BSW services together with your application software model, you can verify your AUTOSAR ECU software without leaving Simulink.
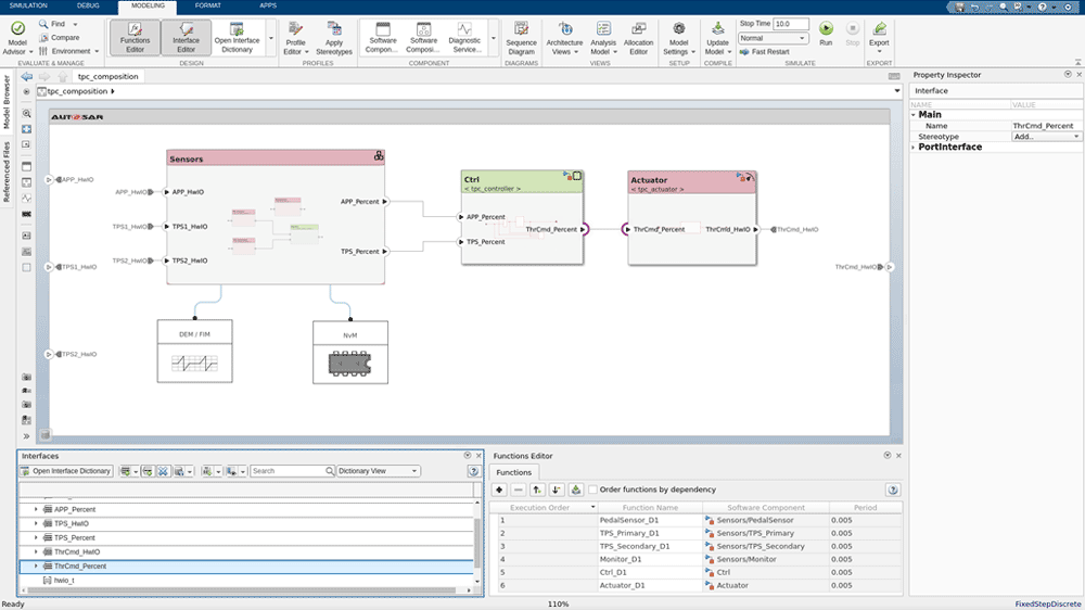
AUTOSAR Blockset lets you create AUTOSAR architecture models in Simulink (requires System Composer). In the AUTOSAR architecture model, you can author software compositions, components with interfaces, data types, profiles, and stereotypes. You can add simulation behavior, including BSW service components. Alternatively, you can round-trip (import and export) software descriptions via ARXML files.
AUTOSAR Blockset supports C and C++ production code generation (with Embedded Coder). It is qualified for use with the ISO 26262 standard (with IEC Certification Kit).
Model AUTOSAR Classic Software Components
Automatically create AUTOSAR Classic software components with AUTOSAR ports, interfaces, and other configurations in Simulink.
Model AUTOSAR Adaptive Software Components
For AUTOSAR Adaptive platform, use AUTOSAR Blockset to automatically generate software components with default AUTOSAR ports, service interfaces, and other configurations in Simulink.
Simulate AUTOSAR Compositions and ECU Software with BSW Services
Model and simulate AUTOSAR software components and compositions together with Basic Software (BSW) services, including NVRAM Manager, Diagnostic Event Manager, and Function Inhibition Manager.
Model AUTOSAR Software Architectures
Author software compositions, components with interfaces, data types, profiles, and stereotypes in Simulink (with System Composer). Specify the behavior of components in architecture models by creating new Simulink component models, linking to existing component models, or importing them from ARXML files.
Configure Scheduling and Simulation
Schedule and specify the execution order of component runnables for simulation using Schedule Editor. Use this capability to verify your AUTOSAR ECU software behavior at the component level and the composition level.
AUTOSAR Design Workflows
Use a bottom-up workflow to map existing Simulink designs into AUTOSAR software component models, view architectures, and generate code and ARXML. Use a top-down workflow to start from your architecture, import ARXML files into Simulink or an architecture model, and develop algorithms. Or combine both methods, using a round-trip workflow.
Generate Production C/C++ Code for AUTOSAR Applications
With Embedded Coder, generate production C/C++ code and AUTOSAR XML files. Perform software-in-the-loop (SIL) and processor-in-the-loop (PIL) tests with the code for verification.
Generate Optimized Library Routines with Code Replacements
Use preconfigured AUTOSAR blocks and code replacements to generate optimized library routines for AUTOSAR Classic applications.
Achieve ISO 26262 and MISRA C Compliance
Qualify Embedded Coder generated code for ISO 26262 with IEC Certification Kit. Verify generated AUTOSAR code for MISRA® C compliance, check for run-time errors, and look for mismatches between the code and AUTOSAR ARXML descriptions using Polyspace Code Prover.
Product Resources:
“Model-Based Design lets us develop high-quality AUTOSAR-compliant code through graphical design, simulation, and code generation.”
Santhosh Jogi, Luigi Milia, and Sebastiano Tesio, FCA